This website requires JavaScript.
Explore
Help
Register
Sign In
Intis
/
prezentacija-komponiranje
Watch
1
Star
0
Fork
0
You've already forked prezentacija-komponiranje
Code
Issues
Pull Requests
Packages
Projects
Releases
Wiki
Activity
Files
main
prezentacija-komponiranje
/
media
/
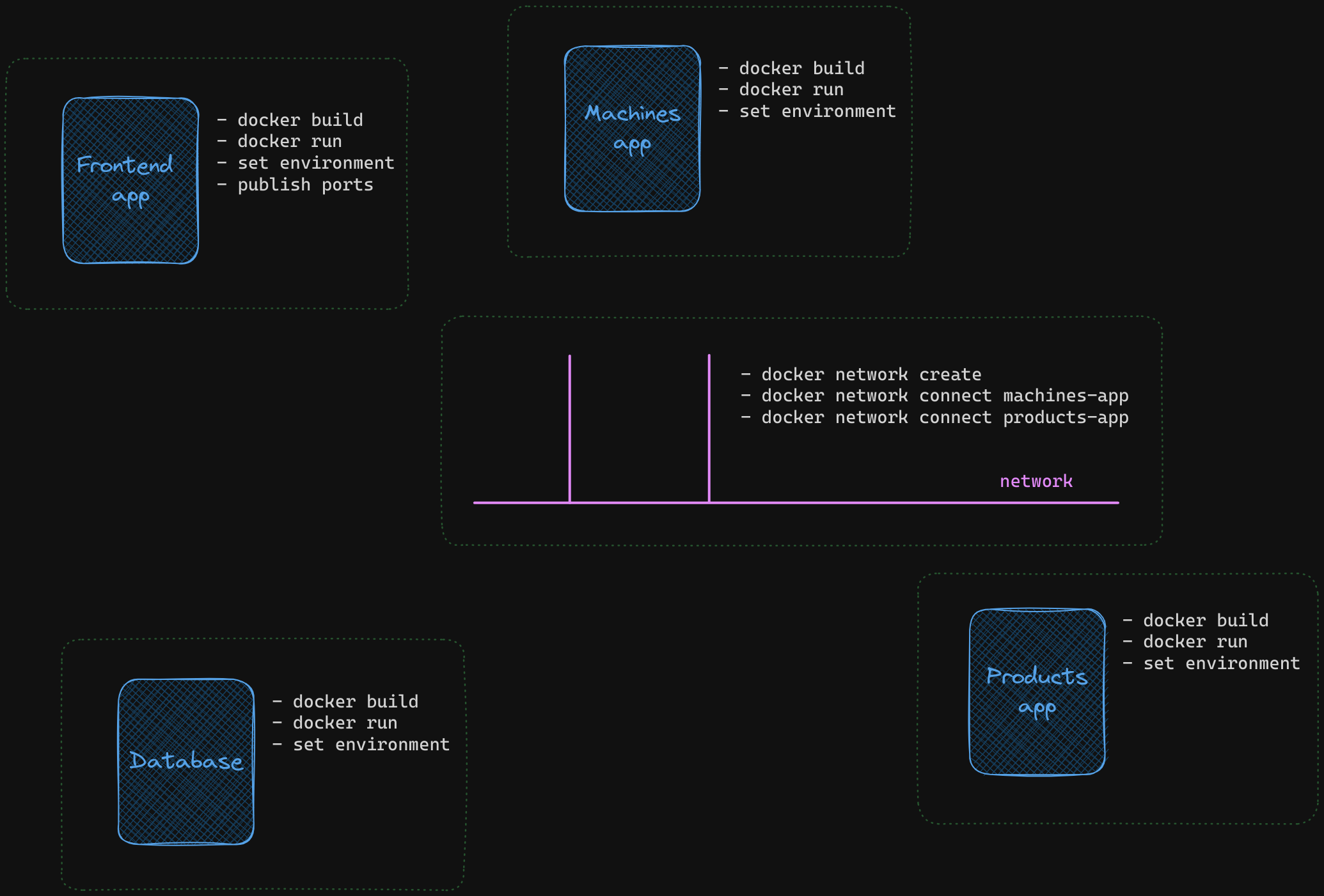
life-without-docker-compose.png
Eden Kirin
9fbca2677b
Update readme
2024-01-26 11:05:20 +01:00
635 KiB
2070x1402px
Raw
Permalink
History