9fbca2677bf6350f7191fe855ab0af7d5d9e1ded
Komponiranje
How to run
Clone repository
git clone https://gitea.ekirin.com/Intis/prezentacija-komponiranje.git
cd prezentacija-komponiranje
Start docker compose with all containers:
docker compose up -d
Wait until docker images are built and containers starts.
Browse to Local frontend application
List running containers:
docker compose ps
Attach to docker compose output:
docker compose logs -f
Stop running containers:
docker compose down
Media
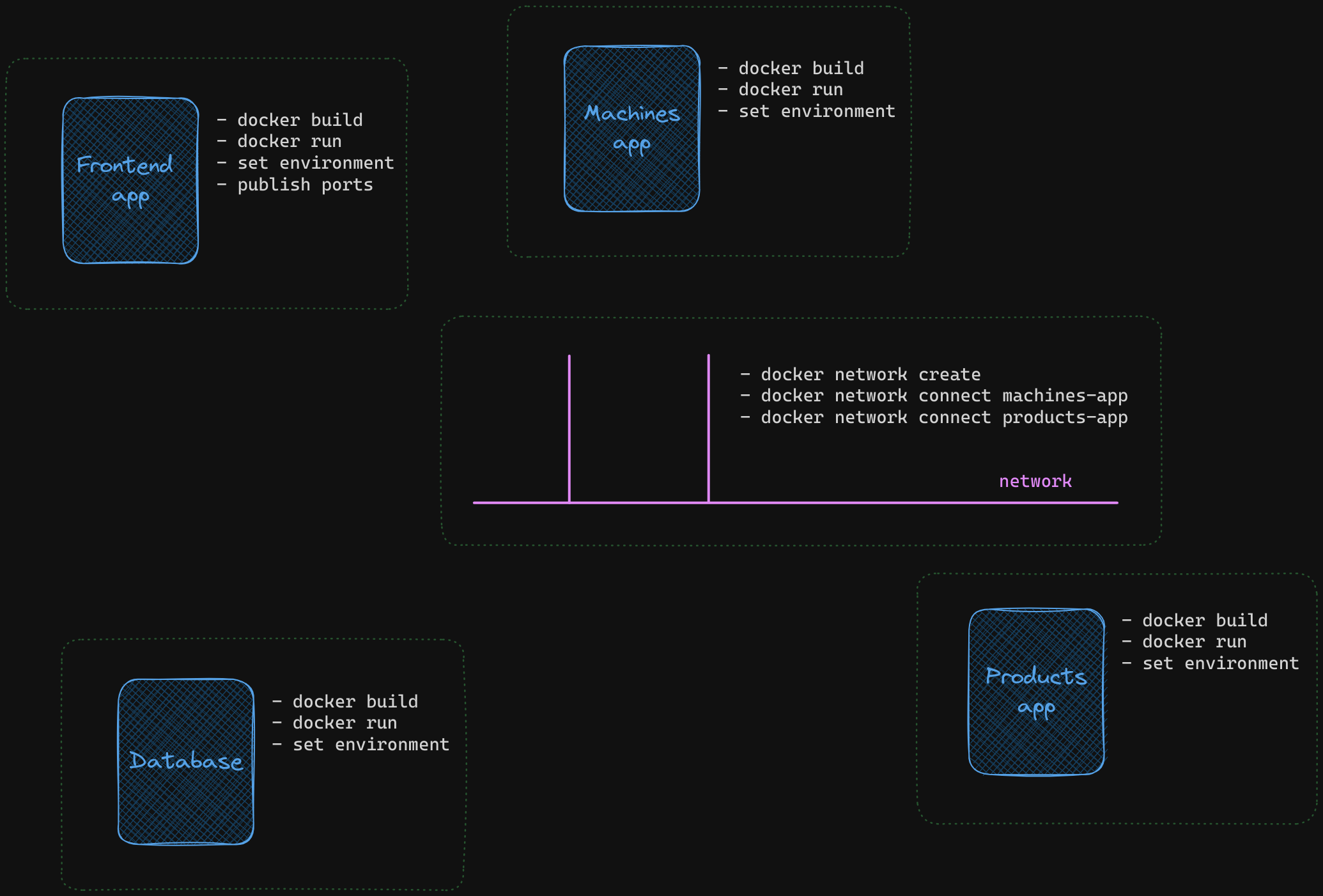
Life without Docker Compose
Containers Architecture
Networking - docker-compose.yml
Networking - host network - docker-compose-local.yml
DCCT - Docker Compose Cloud Tester
Description
Languages
Go
37.2%
JavaScript
30.7%
Shell
18.2%
Makefile
6.7%
Dockerfile
4.4%
Other
2.8%




