1.6 KiB
1.6 KiB
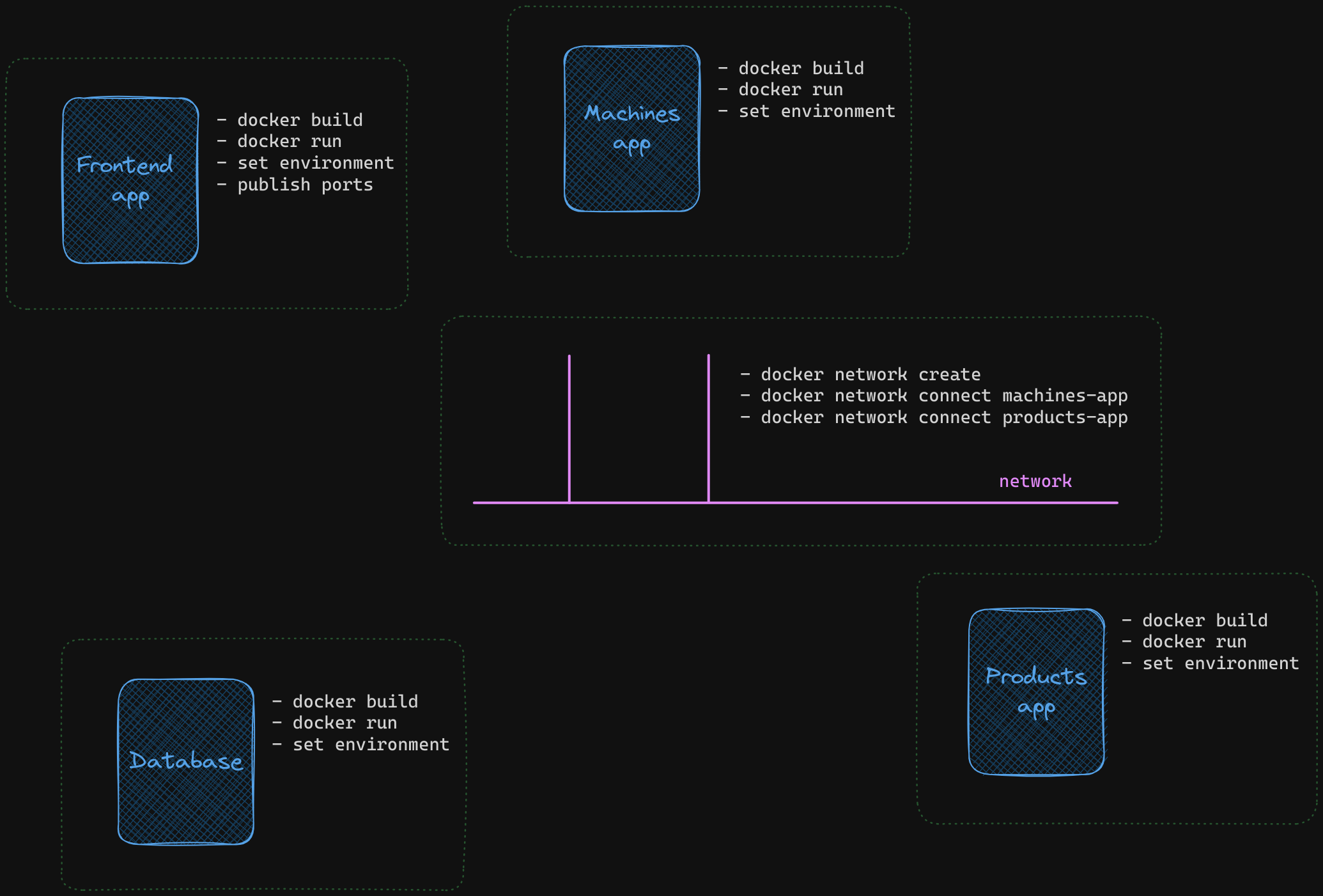
Komponiranje
How to run
Clone repository
git clone https://gitea.ekirin.com/Intis/prezentacija-komponiranje.git
cd prezentacija-komponiranje
Start docker compose with all containers:
docker compose up -d
Wait until docker images are built and containers starts.
Browse to Local frontend application on port 8080
List running containers:
docker compose ps
Attach to docker compose output:
docker compose logs -f
Stop running containers:
docker compose down
Run on host network
Start docker compose:
docker compose -f docker-compose-local.yml up -d
Containers will listen to the following local ports:
| Service | Port |
|---|---|
| FE / nginx | 80 |
| Envoy proxy | 10000 |
| Machines app | 4000 |
| Products app | 4001 |
| Database | 55432 |
Browse to Local frontend application on port 80
Stop running containers:
docker compose -f docker-compose-local.yml down




